Skip to content
Trade Remedies Agency Organizational Structure
Home
»
Ministries
»
Investment, Trade and Industry
»
State Department for Trade
»
Trade Remedies Agency
»
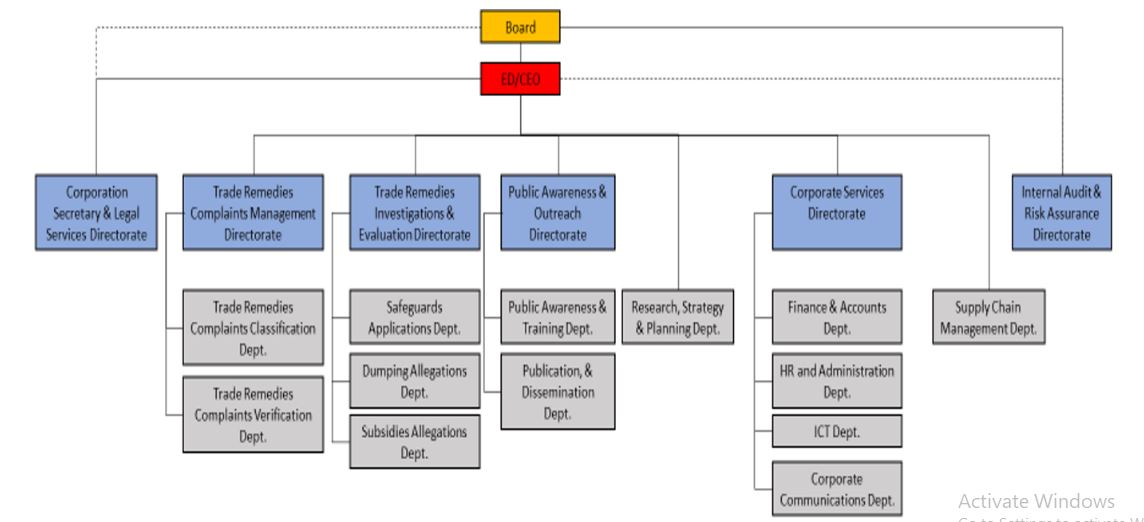
Trade Remedies Agency Organizational Structure